ANRITSU MP2110A BERT & 오실로스코프
ANRITSU MP2110A Sampling Oscilloscope+BERT
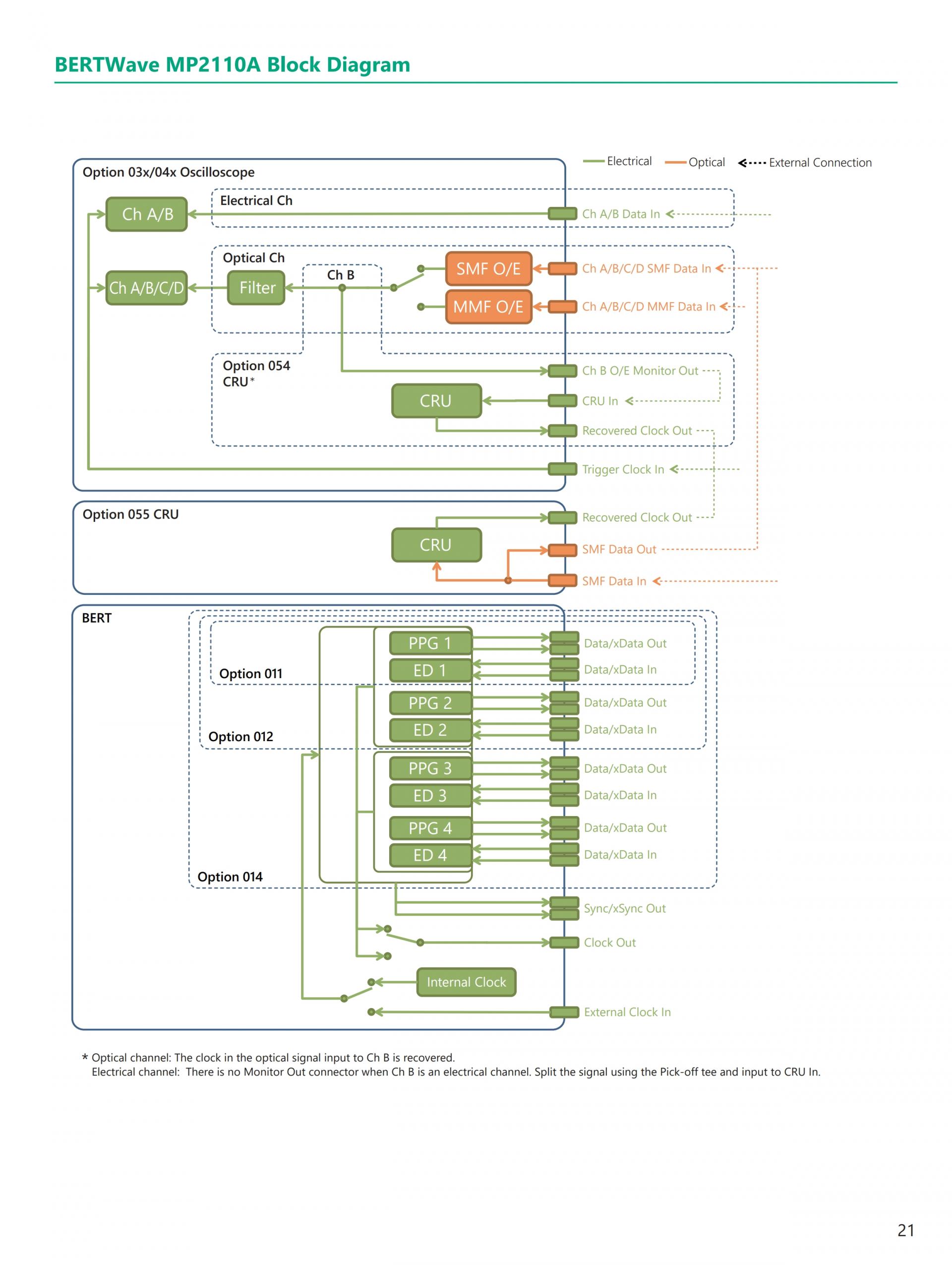
MP2110A는 10G~800G 광 모듈의 제조 평가에 적합한 측정기입니다. 4 채널의 샘플링 오실로스코프 (아이 패턴 분석)로 BERT (비트 오류율 측정)을 1 케이스에 통합 할 수 있습니다.
클릭 하시면 이동합니다.
안리쓰 ・ ANRITSU
MP2110A
BERT & 오실로스코프
MP2110A Sampling Oscilloscope+BERT
BERTWave MP2110A는 BER 측정기(BERT)와 샘플링 오실로스코프를 1대에 탑재한 측정기입니다. BERTWave MP2110A는 비트 에러율(BER 측정), 아이 패턴 해석 등의 광모듈 평가를 1대로 실시할 수 있습니다.
BER 측정기(BERT) 및 샘플링 오실로스코프는 광통신 시스템에서 사용되는 광모듈 평가를 위해 필수적으로 필요한 측정기입니다. 지금까지 QSFP28이나 SFP28로 대표되는 광모듈 평가에서는 BER 측정기(BERT)와 샘플링 오실로스코프를 각각 1 대씩 준비해야 했습니다. 그러나 BERTWave MP2110A는 최대 4ch의 BER 측정기(BERT)와 샘플링 오실로스코프를 1대에 집약함으로써 측정기 설비 및 투자비 절감에 크게 기여하고 제조 비용 절감에 공헌할 수 있습니다.
또한 BERTWave MP2110A는 광모듈의 수신측 비트 오류율 측정(BER 측정)을 최대 4ch 동시에, 송신측의 아이 마스크 시험, 아이 패턴 해석을 최대 4ch 동시에 측정할 수 있습니다. 또한 BERTWave MP2110A의 샘플링 오실로스코프는 측정 속도의 고속화를 도모하기 위해 최대 250 k samples/s의 샘플링 속도(기존 기종의 약 6배 고속)를 실현했습니다. 따라서 빠른 아이 마스크 시험, 아이 패턴 해석을 실시할 수 있습니다. NRZ 신호 마스크 마진 측정 및 지터 분석이 지원됩니다. PAM4 신호도 분석 할 수 있으며 최대 53 Gbaud의 TDECQ 측정이 지원됩니다. BERTWave MP2110A는 동시 비트 오류율 측정(BER 측정), 아이 패턴 해석으로 측정 시간을 최대 약 65 % 단축할 수 있습니다.
BERTWave MP2110A의 BER 측정기(BERT)는 최대 9.5Gbit/s ~ 14.2Gbit/s(옵션 093) 및 24.3Gbit/s ~ 28.2Gbit/s의 비트 오류율 측정(BER 측정)이 가능합니다. BERTWave MP2110A의 샘플링 오실로스코프는 전기 인터페이스인 경우 40GHz, 광 인터페이스의 경우 SMF 35GHz, MMF 25GHz의 대역폭을 가지고 있습니다. 또한 샘플링 오실로스코프에서 광신호를 측정하는데 필요한 100Gbit/s 범위의 베셀 필터가 표준 탑재됩니다. 이러한 충분한 성능으로 광모듈의 제조 수율 향상에 공헌합니다.
또한 BERTWave MP2110A는 설정 항목을 단순화하여 조작하기 쉬운 유저 인터페이스를 채용하고 있기 때문에 쉽게 조작할 수 있습니다. 원격 명령은 MP2100B와 호환성을 가지고 있기 때문에 측정기의 업그레이드를 쉽게 할 수 있습니다.
또한 PC를 내장하여 안정된 작동을 실현함과 동시에 작업 환경에 의존하지 않는 성능을 보장합니다.
BERTWave MP2110A는 멀티 채널 BERT + 샘플링 오실로스코프 이외에 고속 아이 패턴 해석, 마스크 마진 측정에 따라 광모듈의 생산 효율의 향상 및 제조 비용 절감에 공헌합니다.
























MP2110A MP2110A ANRITSU ANRITSU MP2110A MP2110A 안리쓰 안리쓰 MP2110A MP2110A안리츠 안리츠 MP2110A
가격이 궁금하신가요?
더 많은 자료는?


지니어스인더스트리가 취급하는 대부분의 제품은 사업자 간 거래(B2B) 목적의 산업·연구용 전문 계측 장비입니다.
모든 제품은 주문 제작 또는 해외/본사 주문을 통해 공급되고 있으며 실제 현장/시험 환경에서 사용되는 특성상, 일반 소비재와 달리 단순 변심 사유의 반품·환불이 어렵습니다. 장비 개봉, 전원 인가, 설치/시운전, 교정(캘리브레이션) 진행 등으로 제품의 신뢰도와 가치가 달라질 수 있기 때문입니다.
다만 초기 제품 하자(동일 모델 대비 명백한 불량, 운송 중 파손, 사양 상이 등)가 확인되는 경우에는 수령 후 [7일 이내] 연락 주시면 점검 후 조치 또는 A/S 절차를 안내해 드립니다.
단순 변심, 사양 선택 착오, 내부 사정(예: 예산/프로젝트 변경 등)과 같은 구매자 사유로 반품을 요청하시는 경우에는 반품이 제한되며, 예외적으로 협의가 진행될 경우에도 왕복 운송비, 검수 비용, 감가 비용 및 재입고 수수료 등이 청구될 수 있습니다.
구체적인 거래 조건(납기, A/S 범위, 교환 가능 여부 등)은 발행된 견적서, 발주서 확인 메일, 납품서 등에 명시된 내용을 우선합니다.
도움이 필요한 경우 견적서에 명시된 담당자에게 문의해 주세요.
안리쓰 ・ ANRITSU
MP2110A
BERT & 오실로스코프
MP2110A Sampling Oscilloscope+BERT
BERTWave MP2110A는 BER 측정기(BERT)와 샘플링 오실로스코프를 1대에 탑재한 측정기입니다. BERTWave MP2110A는 비트 에러율(BER 측정), 아이 패턴 해석 등의 광모듈 평가를 1대로 실시할 수 있습니다.
BER 측정기(BERT) 및 샘플링 오실로스코프는 광통신 시스템에서 사용되는 광모듈 평가를 위해 필수적으로 필요한 측정기입니다. 지금까지 QSFP28이나 SFP28로 대표되는 광모듈 평가에서는 BER 측정기(BERT)와 샘플링 오실로스코프를 각각 1 대씩 준비해야 했습니다. 그러나 BERTWave MP2110A는 최대 4ch의 BER 측정기(BERT)와 샘플링 오실로스코프를 1대에 집약함으로써 측정기 설비 및 투자비 절감에 크게 기여하고 제조 비용 절감에 공헌할 수 있습니다.
또한 BERTWave MP2110A는 광모듈의 수신측 비트 오류율 측정(BER 측정)을 최대 4ch 동시에, 송신측의 아이 마스크 시험, 아이 패턴 해석을 최대 4ch 동시에 측정할 수 있습니다. 또한 BERTWave MP2110A의 샘플링 오실로스코프는 측정 속도의 고속화를 도모하기 위해 최대 250 k samples/s의 샘플링 속도(기존 기종의 약 6배 고속)를 실현했습니다. 따라서 빠른 아이 마스크 시험, 아이 패턴 해석을 실시할 수 있습니다. NRZ 신호 마스크 마진 측정 및 지터 분석이 지원됩니다. PAM4 신호도 분석 할 수 있으며 최대 53 Gbaud의 TDECQ 측정이 지원됩니다. BERTWave MP2110A는 동시 비트 오류율 측정(BER 측정), 아이 패턴 해석으로 측정 시간을 최대 약 65 % 단축할 수 있습니다.
BERTWave MP2110A의 BER 측정기(BERT)는 최대 9.5Gbit/s ~ 14.2Gbit/s(옵션 093) 및 24.3Gbit/s ~ 28.2Gbit/s의 비트 오류율 측정(BER 측정)이 가능합니다. BERTWave MP2110A의 샘플링 오실로스코프는 전기 인터페이스인 경우 40GHz, 광 인터페이스의 경우 SMF 35GHz, MMF 25GHz의 대역폭을 가지고 있습니다. 또한 샘플링 오실로스코프에서 광신호를 측정하는데 필요한 100Gbit/s 범위의 베셀 필터가 표준 탑재됩니다. 이러한 충분한 성능으로 광모듈의 제조 수율 향상에 공헌합니다.
또한 BERTWave MP2110A는 설정 항목을 단순화하여 조작하기 쉬운 유저 인터페이스를 채용하고 있기 때문에 쉽게 조작할 수 있습니다. 원격 명령은 MP2100B와 호환성을 가지고 있기 때문에 측정기의 업그레이드를 쉽게 할 수 있습니다.
또한 PC를 내장하여 안정된 작동을 실현함과 동시에 작업 환경에 의존하지 않는 성능을 보장합니다.
BERTWave MP2110A는 멀티 채널 BERT + 샘플링 오실로스코프 이외에 고속 아이 패턴 해석, 마스크 마진 측정에 따라 광모듈의 생산 효율의 향상 및 제조 비용 절감에 공헌합니다.
























MP2110A MP2110A ANRITSU ANRITSU MP2110A MP2110A 안리쓰 안리쓰 MP2110A MP2110A안리츠 안리츠 MP2110A
가격이 궁금하신가요?
더 많은 자료는?


지니어스인더스트리가 취급하는 대부분의 제품은 사업자 간 거래(B2B) 목적의 산업·연구용 전문 계측 장비입니다.
모든 제품은 주문 제작 또는 해외/본사 주문을 통해 공급되고 있으며 실제 현장/시험 환경에서 사용되는 특성상, 일반 소비재와 달리 단순 변심 사유의 반품·환불이 어렵습니다. 장비 개봉, 전원 인가, 설치/시운전, 교정(캘리브레이션) 진행 등으로 제품의 신뢰도와 가치가 달라질 수 있기 때문입니다.
다만 초기 제품 하자(동일 모델 대비 명백한 불량, 운송 중 파손, 사양 상이 등)가 확인되는 경우에는 수령 후 [7일 이내] 연락 주시면 점검 후 조치 또는 A/S 절차를 안내해 드립니다.
단순 변심, 사양 선택 착오, 내부 사정(예: 예산/프로젝트 변경 등)과 같은 구매자 사유로 반품을 요청하시는 경우에는 반품이 제한되며, 예외적으로 협의가 진행될 경우에도 왕복 운송비, 검수 비용, 감가 비용 및 재입고 수수료 등이 청구될 수 있습니다.
구체적인 거래 조건(납기, A/S 범위, 교환 가능 여부 등)은 발행된 견적서, 발주서 확인 메일, 납품서 등에 명시된 내용을 우선합니다.
도움이 필요한 경우 견적서에 명시된 담당자에게 문의해 주세요.
연관상품



